|
<< Klicken Sie um die Kapiteleinträge aufzulisten >> Navigation: Xpert-Timer Manual > Projects > Create team projects |
Team projects are marked with the word "Team" in your project manager.

Use the "+" to view the assigned users to this project. Attention: This works only in the tab "Projects of all users".

In order to assign the project to multiple users, you have to create the project as a "Team" project. You can find the setting in the "New project" dialog, or in the project settings, when double clicking on a project.

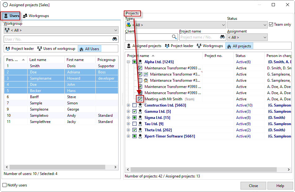
You can assign the project the easiest way, using the menu point "Assign Projects". This way you can easily assign multiple users to multiple projects. Of course, you can also add the users in your tab "Users" in the project settings, but that takes a bit more time.

In this dialog you can filter for created workgroups. This lets you choose certain employee groups easily. Then the next step is to filter for the appropriate projects. By checking the box of the project, you assign the marked users on the left to the project on the right. Hold the Shift button to mark more than one user on the left side. As soon as you've assigned a user to a project the project will be visible in his project manager.
